ewabem5 Opublikowano 22 Października 2020 Zgłoś Opublikowano 22 Października 2020 instaluję na samsung RF511 nowy system (win7) - nie mogę robic zakupów na allegro, nic sie nie dzieje po klik "dodaj do koszyka" - instalowałem na ssd i hdd - instalacja z pendrive i z płyty - na innych laptopach ta sama instalacja działa prawidlowo uwaga - dysk z systemem przełozony z samsunga R719 działa wszystko prawidłowo bardzo prosze o pomoc - może ktoś ma pomysł co zrobić? Cytuj
Miastowy Opublikowano 22 Października 2020 Zgłoś Opublikowano 22 Października 2020 Spróbuj przeglądarkę inną wgrać, może pomoże. nudzija lubi to Cytuj
ewabem5 Opublikowano 22 Października 2020 Autor Zgłoś Opublikowano 22 Października 2020 dzieki za odp - przeglądarki instalowałem - FF, opera, chrome - nic nie daje Cytuj
Gość Opublikowano 22 Października 2020 Zgłoś Opublikowano 22 Października 2020 Sprawdź w pliku hosts ( c:\Windows\System32\drivers\etc\ ) i zaporę win czy nie masz tam blokowania. Cytuj
ewabem5 Opublikowano 22 Października 2020 Autor Zgłoś Opublikowano 22 Października 2020 w hosts mam pliki: - hosts - Im hosts,sam - networks - protocol - services w zaporze wydaje sie, że dobrze bo nic nie zmieniałem jak postawię wnde to nic nie zmieniam, instaluje tylko stera bezprzewodowego i przegladarkę, zreszta internet na kablu i to samo - nie można zakupić - jakiś covid19 w niego wlazł Cytuj
Gość Opublikowano 22 Października 2020 Zgłoś Opublikowano 22 Października 2020 12 godzin temu, ewabem5 napisał: - dysk z systemem przełozony z samsunga R719 działa wszystko prawidłowo Jeżeli tak jak piszesz działa i nie masz poblokowane w hosts i zaporze to masz jakiegoś covid19 Przeskanuj wszystko dla pewności Zrób format Uruchomić CMD z prawami administratora diskpart list disk select disk # za miast # wpisać nr USB drive,HD. clean create partition primary format fs=ntfs quick active assign exit exit i nie ma bata żeby nie działało. Cytuj
ewabem5 Opublikowano 23 Października 2020 Autor Zgłoś Opublikowano 23 Października 2020 12 godzin temu, woj_ani217 napisał: Przeskanuj wszystko dla pewności Zrób format skanowane esetem - czysto format robiony - na innym kompie,kilka razy jak instaluję to też format i tylko jedna partycja a może coś siedzi w pamięci operacyjnej? Cytuj
Gość Opublikowano 23 Października 2020 Zgłoś Opublikowano 23 Października 2020 2 godziny temu, ewabem5 napisał: skanowane esetem - czysto format robiony - na innym kompie,kilka razy jak instaluję to też format i tylko jedna partycja a może coś siedzi w pamięci operacyjnej? Dziwne ? Jeżeli coś by w biosie lub pamięciach siedziało to i na tym dysku co podmieniałeś też by fiksowało !? ( raczej to nie to ale nigdy nie mów nigdy ? ). Zainstaluj jeszcze raz na czysto stosując format diskpartem , pokaż co masz w pliku hosts ( edytuj i wklej tu ). Zainstaluj Slimjet i ustaw allegro jako " listę białą " . Sprawdź w zaporze WIN w opcjach podstawowych jak i zaawansowanych czy ma dostęp jak nie to ustaw żeby mogło się łączyć . Musi działać " nie ma Ch........a we wsi a Maryna w ciąży " Cytuj
BartAcid Opublikowano 23 Października 2020 Zgłoś Opublikowano 23 Października 2020 Windows czysty czy mod? Zainstaluj najlepiej FINAL od Nikka. Cytuj
ewabem5 Opublikowano 23 Października 2020 Autor Zgłoś Opublikowano 23 Października 2020 13 minut temu, BartAcid napisał: Windows czysty czy mod czysty - instalowany na innych kom i dzaiała dobrze dzisiaj instalowałem linuxa i też nie można robić zakupów 49 minut temu, woj_ani217 napisał: Musi działać dobrze zrobiłem? [Zawartość widoczna tylko dla zalogowanych użytkowników] Cytuj
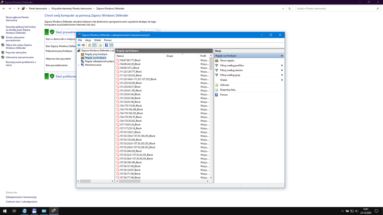
Gość Opublikowano 23 Października 2020 Zgłoś Opublikowano 23 Października 2020 To nie jest to co Ci kazałem pokazać ? A to co pokazujesz to jeżeli już to te dwie pozycje pod SYSTEM powinny wyglądać tak jak pokazujesz na zdjęciach. Ty masz wejść do c:\Windows\System32\drivers\etc\ i edytować plik hosts jak go edytujesz to będziesz widział : # AutoGenerated by Microsoft (R) Malware Protection Engine. # Copyright (c) 1993-2009 Microsoft Corp. # # This is a sample HOSTS file used by Microsoft TCP/IP for Windows. # # This file contains the mappings of IP addresses to host names. Each # entry should be kept on an individual line. The IP address should # be placed in the first column followed by the corresponding host name. # The IP address and the host name should be separated by at least one # space. # # Additionally, comments (such as these) may be inserted on individual # lines or following the machine name denoted by a '#' symbol. # # For example: # # 102.54.94.97 rhino.acme.com # source server # 38.25.63.10 x.acme.com # x client host 127.0.0.1 localhost ::1 localhost i to masz pokazać a w zaporze WIN masz to sprawdzić jak nie ma to dodaj tą przeglądarkę : sprawdzasz tam gdzie nie trzeba ?. Cytuj
ewabem5 Opublikowano 23 Października 2020 Autor Zgłoś Opublikowano 23 Października 2020 [Zawartość widoczna tylko dla zalogowanych użytkowników] w zapore juz wchodzę w zaporze nic nie jest blokowane - dadałem jeszcze slimjet Cytuj
Gość Opublikowano 23 Października 2020 Zgłoś Opublikowano 23 Października 2020 Godzinę temu, ewabem5 napisał: [Zawartość widoczna tylko dla zalogowanych użytkowników] w zapore juz wchodzę TU OK Cytuj
ewabem5 Opublikowano 23 Października 2020 Autor Zgłoś Opublikowano 23 Października 2020 pobrałem aktualizacje biosu ale nie zainstaluje bo mam padniętą baterir i robie na kablu, wieczorem zainstaluje bo kolega ma samsunga Cytuj
brygada69 Opublikowano 23 Października 2020 Zgłoś Opublikowano 23 Października 2020 Może uszkodzony dysk przeskanuj Hard Disk Sentinel jest na płycie Strielca Cytuj
ewabem5 Opublikowano 23 Października 2020 Autor Zgłoś Opublikowano 23 Października 2020 9 minut temu, brygada69 napisał: Może uszkodzony dysk wykluczone - instalacja byla na hdd i na ssd 120 i na ssd 240 Cytuj
ewabem5 Opublikowano 26 Października 2020 Autor Zgłoś Opublikowano 26 Października 2020 wczoraj zainstalowałem win10 - wszystko na allegro chodzi !!! z tego wynika, że allegro wrzuciło skrypt blokujący platności z nowo instalowanych win7 o co chodzi??? a chodzi o kase za zmuszanie do przejścia na "jedyny najlepszy win10" Cytuj
Rekomendowane odpowiedzi
Dołącz do dyskusji
Możesz dodać zawartość już teraz a zarejestrować się później. Jeśli posiadasz już konto, zaloguj się aby dodać zawartość za jego pomocą.